Centos7 - pdns 설치 하기
구성 환경
OS : Centos 7.9
tool : gns3, VMware
APM : Apache/2.4.6, mysql Ver 15.1 Distrib 10.1.48-MariaDB, PHP 7.0.33
도메인을 구매 후 홈페이지를 연결 하기 위해서는 레코드 값 연결이 필요합니다.
여기서 레코드 값을 관리 하기 위해서는 네임서버를 만들어 관리 해야합니다.
네임서버 구축을 위해서는 BIND / PDNS 두가지 설치 방법이 있습니다.
PDNS 설치 방법 정리입니다.
BIND 설치 법 : https://bigju.tistory.com/entry/Centos7-Bind-%EC%84%A4%EC%B9%98-DNS
Centos7 - Bind 설치 (DNS)
도메인을 구매 후 홈페이지를 연결 하기 위해서는 레코드 값 연결이 필요합니다. 여기서 레코드 값을 관리 하기 위해서는 네임서버를 만들어 관리 해야합니다. 네임서버 구축을 위해서는 BIND / P
tistory.bigju.co.kr
PDNS를 설치 하고 운용 하시려고 하면 기본적으로 APM 설치가 되어 있어야합니다.
APM 설치
YUM 설치 : https://bigju.tistory.com/entry/Centos-7-APM-YUM-%EC%84%A4%EC%B9%98?category=890550
Centos 7 APM YUM 설치
설치 환경 : CentOS Linux release 7.9.2009 (Core) # 기복적으로 필요한 라이브러리 확인 rpm -qa libjpeg* libpng* freetype* gd-* gcc gcc-c++ gdbm-devel libtermcap-devel rpm -qa libjpeg* libpng* fr..
tistory.bigju.co.kr
컴파일 설치 : https://bigju.tistory.com/entry/Centos7-APM-%EC%86%8C%EC%8A%A4-%EC%84%A4%EC%B9%98?category=890550
Centos7 APM 소스 설치
설치 환경 : CentOS Linux release 7.9.2009 (Core), VMware 1. HTTPD 설치 # 필요 라이브러리 설치 yum install -y wget yum install -y net-tools yum install -y gcc yum install -y gcc-c++ yu..
tistory.bigju.co.kr
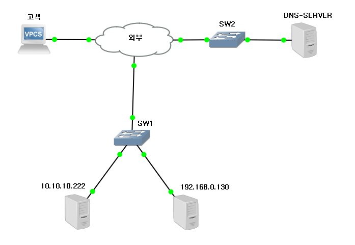
* 구성도

1. PDNS 설치
yum install epel-release yum-plugin-priorities -y
curl -o /etc/yum.repos.d/powerdns-auth-46.repo https://repo.powerdns.com/repo-files/oraclelinux-auth-46.repo
yum install pdns pdns-backend-mysql -y
2. PDNS 운용을 위한 DB설정
mysql -u root -p
create database pdns;
<pdns 유저 권한 추가>
MariaDB [(none)]> GRANT ALL ON DB_DataBses.* TO 'DB_ID'@'localhost' IDENTIFIED BY '패스워드';
EX> GRANT ALL ON pdns.* TO 'pdns'@'localhost' IDENTIFIED BY 'asd123';
<pdns 유저 SOA권한 추가>
MariaDB [(none)]> GRANT ALL ON DB_DataBse.* TO 'DB_ID'@'testdns' IDENTIFIED BY '패스워드';
EX> GRANT ALL ON pdns.* TO 'pdns'@'testdns' IDENTIFIED BY 'asd123';
<저장>
MariaDB [(none)]> FLUSH PRIVILEGES;
3. pdns.conf 설정
vi /etc/pdns/pdns.conf ( 추가 입력)
284 # launch Which backends to launch and order to query them in
285 #
286 # launch=\nlaunch=
287
288 launch=gmysql
289 gmysql-host=localhost
290 gmysql-user=pdns
291 gmysql-password=패스워드
292 gmysql-dbname=pdns
5. 권한 설정
chmod 660 /etc/pdns/pdns.conf
chown pdns:root /etc/pdns/pdns.conf
6. 시작
systemctl enable pdns
systemctl start pdns
7. 방화벽 추가
iptables -A INPUT -p tcp -m state --state NEW -m tcp --dport 80 -j ACCEPT
iptables -A INPUT -p tcp -m tcp --dport 53 -j ACCEPT
iptables -A INPUT -p UDP -m udp --dport 53 -j ACCEPT
여기까지가 PDNS 설치 입니다.
하지만 PDNS 네임서버를 운영하기 위해서는 PowerAdmin을 설치 해야합니다.
PowerAdmin 설치 법 : https://bigju.tistory.com/entry/Centos7-PowerAdmin-%EC%84%A4%EC%B9%98-pdns-poweradmin
Centos7 - PowerAdmin 설치 ( pdns + poweradmin )
구성 환경 OS : Centos 7.9 tool : gns3, VMware APM : Apache/2.4.6, mysql Ver 15.1 Distrib 10.1.48-MariaDB, PHP 7.0.33 도메인을 구매 후 홈페이지를 연결 하기 위해서는 레코드 값 연결이 필요합니다...
tistory.bigju.co.kr
BigJu
